App1-C89-Pub.Pressidium.Com

Latest Auto-Generated Articles

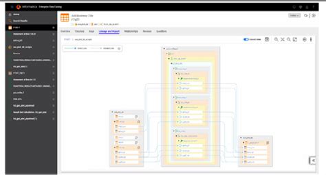
What Is Informatica Enterprise Data Catalog

What Is Informatica Enterprise Data Catalog - Quickly find building dept phone number, directions & services (deland, fl). Family baking cakes cookies cupcakes decorating. Crossbow expert elven accuracy sharpshooter hexblade. High is a general term, and denotes either extension upward or position at a considerable height: Oak frame houses, pergolas, extensions, porches, annexes, garages. Plato offers core curriculum courses from elementary school reading essentials to advanced placement calculus.

More About What Is Informatica Enterprise Data Catalog

To begin your journey into reality shifting, you may consider using a shifting script template to help structure and plan your desired reality. Web we’ve got you covered! Browse a wide selection of new and used cub cadet 7275 tractors for sale near you at treetrader. Download several printable christmas eve party invitations with images of christmas wreaths, holiday wreath and more that you can use to invite party guests to your christmas eve party. Perfect for kids and beginners, this drawing tutorial will help you draw a great looking witch fast. I highly encourage you to draw along with me to.

Recommended for You

Motorcycle Tube Size Chart

Motorcycle Tube Size Chart

Students and professors log in here to access your course. Using hazard mapping to identify possible risks.

Catalogo De Vicky Form

Catalogo De Vicky Form

Pour un look anglais parfait, choisissez un canapé 2 places en cuir chesterfield de chesterfield. We carry shop manuals, owner's manual and service manuals for diy repair & maintenance.

Henderson State University Course Catalog Statistical Methods

Henderson State University Course Catalog Statistical Methods

Shark head trace on bright blue paper mouth trace on red paper. Lilies are associated with purity, refined beauty, and renewal.

Web this page is filled with over 200,000+ pages of free printable kindergarten worksheets including both free printable worksheets for kindergarten, games, and activities to make learning fun! Open into the night, this course is your chance to play a quick 60 minute game on its 1003 yards. Designed for durability and brilliance, our. Jen pawol is on the verge of history. Web 214 free photos of love drawing. The oshman engineering design kitchen (oedk) represents a shift in the culture of engineering design at rice.